Hyena Systemtools Features
Hyena Systemtools Dienste und Laufwerke
Windows besitzt integrierte Planungssysteme, die dazu da sind, bestimmte Aufgaben zu bestimmten Zeiten auszuführen. Die in Windows integrierten Tools bieten dem Administrator wenig Möglichkeiten, über eine Konsole geplante Aufgaben zu sichten oder zu verwalten. Hyena bietet einfachsten Zugriff auf alle geplanten Jobs und Tasks auf allen Windows NT/2000 Workstations und Servern.
Hyena erlaubt das Visualisieren und Kontrollieren aller Dienste und Laufwerke auf jedem Computer in Ihrem Netzwerk, inklusive der Änderung des Status der Dienste und der Optionen für den Startup für mehrere Computer gleichzeitig.
Hyena´s Jobplaner Funktionen umfassen:
• Anzeigen aller geplanten Jobs auf einem oder vielen Computern gleichzeitig
• Hinzufügen, Modifizieren oder Löschen von geplanten Jobs. Neue Jobs können sie sofort ausführen lassen oder zu jedem beliebigen Termin (day-of-week oder day-of-month Kombination)
• Planen von Jobs, die auf mehreren Computern gleichzeitig laufen sollen, mit Logging Optionen und einstellbaren Intervallen
Hyena unterstützt sowohl Windows NT Jobplaner, als auch den neueren Taskplaner, der im Internet Explorer 5 und Windows 2000 integriert ist. Mit Hyena haben Sie direkten Zugriff zu den Job Einstellungen des Taskplaners auf jedem entfernten PC.
Hyena bietet die sehr wichtige Möglichkeit, Taskplaner Aufgaben zu clonen (kopieren). Ein oder mehrere Referenz-Tasks können so von einen ausgesuchten Source-Computer auf jede beliebige Menge andere Target-PCs übertragen werden.
Hyena Systemtools Computer
Hyena gibt Ihnen die Kontrolle über User, Gruppen, Gruppenmitglieder, gemeinsam genutzte Dateien/Anwendungen, Ereignisse und anderes mehr. Des Weiteren können einzelne Computer abgefragt werden, ohne dass man auf die gesamte Liste über eine langsame WAN-Verbindung zugreifen muss. Das Herunterfahren und Neustarten aus der Ferne ist ebenfalls möglich.
Benutzerverwaltung-AD-Gruppenverwaltung
Benutzerverwaltung
Es gibt wohl kaum eine andere Aufgabe, die so viel Zeit in Anspruch nehmen kann wie routinemäßige Benutzer- und Gruppenverwaltung, vor allem in einer großen und komplexen Active-Directory-Einrichtung. Die Benutzerverwaltungsfunktionen sind einige der Kernfunktionen von Hyena und schließen eine Reihe von fortgeschrittenen Möglichkeiten ein, darunter:
Verwalten Sie User auf Domänenebene (alle User), via Organisationseinheit, über Gruppenmitgliedschaften oder erstellen Sie Ihren eigenen benutzerdefinierten Filter.
Erstellen Sie benutzerdefinierte Ansichten, um genau diejenigen User-Attribute anzuzeigen, die Sie sehen wollen.
Verwalten Sie Benutzerverzeichnisattribute für einen oder mehrere User mithilfe von üblichen GUI-Dialogen, einem fortgeschrittenen Attribut-Editor oder Active Editor.
Zeigen Sie beliebige Verzeichnisattribute an, inklusive Terminal-Services, Mitarbeiter-ID oder jedes andere schwer zugängliche oder individuelle Attribut.
Zeigen Sie Informationen zum letzten Login eines Users an und exportieren Sie jede beliebige Ansicht schnell und einfach an Microsoft Excel oder eine externe Anwendung.
Verwendet Ihr Unternehmen Benutzerverzeichnisse, so bietet Ihnen Hyena eine einzigartige Lösung: Hyena ermöglicht die Konfiguration mehrerer Vorlagen, die dazu verwendet werden können, das Benutzerverzeichnis eines Users automatisch zu erstellen, optional freizugeben sowie die Freigabe- und/oder NTFS-Berechtigungen zu konfigurieren …alles automatisch. Diese Funktionalität ist sowohl für die Standard- als auch die Terminal-Server-Benutzerverzeichnisse verfügbar.
Nutzen Sie jetzt die Vorteile zusätzlicher Benutzerverwaltungsfunktionen, die über die standardmäßig in Microsoft integrierten Tools hinausgehen, ohne dass Sie komplexe Scripts erstellen oder verstehen müssen.
AD-Gruppenverwaltung
Die in Microsoft integrierten Gruppenverwaltungsfunktionen haben sich seit der Einführung von Windows NT eigentlich nicht geändert, jedoch wurden mit jeder neuen Windows-Version neue Möglichkeiten hinzugefügt. Hyena ist bei der Verwaltung von AD-Gruppen hervorragend. Durch die Möglichkeit, Gruppen über Organisationseinheiten („OUs“), alle Gruppen („All Groups“) oder den Gruppentyp („Group Type“) zu verwalten, entscheiden Sie, wie Gruppen verwaltet werden sollen, nicht das Tool. Zusätzlich zur Group Member Matrix ermöglicht Hyena auch, Gruppenmitglieder einer oder mehrerer Gruppen gleichzeitig anzuzeigen und sogar indirekte Gruppenmitgliedschaften rekursiv auszulesen.
Zu guter Letzt ist die für Useransichten verfügbare individuelle Anpassung auch für Gruppenmitgliedsansichten verfügbar. Wählen Sie aus einer Reihe von Active-Directory-Attributen diejenigen aus, die für Ihre Gruppenmitglieder angezeigt werden sollen und erhalten Sie so Ihren gewünschten Mitgliederbericht.
...und Microsoft Exchange
An eine Microsoft-Exchange-Integration wurde ebenfalls gedacht. Die gängigsten Aufgaben wie z. B. das Erstellen von Postfächern, die E-Mail-Aktivierung von Gruppen und der Zugriff auf gängige Exchange-Eigenschaften sind alle in Hyena verfügbar, ohne dass Sie auf die Microsoft-Exchange-Verwaltungskonsole zugreifen müssen.
Hyena, unsere preisgekrönte Windows-Systemverwaltungssoftware enthält nun den „Active Editor“, ein tabellenähnliches Fenster, in dem Sie Verzeichnisinformationen frei bewegen und modifizieren können – so einfach, als würden Sie in der Tabellenkalkulation arbeiten. Der „Active Editor“ (der „Editor“) unterstützt auch den Import von Änderungen aus begrenzten Textdateien.
Noch mehr Importmöglichkeiten, u.a. das Erstellen neuer Active-Directory-Objekte, finden Sie in der Active-Task-Funktion von Hyena.
Der „Editor“ erstellt seine anfänglichen Dateninhalte aus jeglichen Active-Directory-Abfrageergebnissen im rechten Hyena-Fenster. Da jede AD-Abfrage in Hyena erstellt oder individuell angepasst werden kann, haben Sie vollständige Kontrolle darüber, welche Verzeichnisattribute im Editor angezeigt werden und modifiziert werden können. Sie können über das Kontextmenü jedes beliebigen Active-Directory-Objekts oder über einen Button in der Tool-Leiste auf den Editor zugreifen.
aktuelle Attribut-Informationen
A. Current Attribute Information (aktuelle Attribut-Informationen) – Wenn ein Attribut angeklickt wird, zeigt der Editor die AD-Schema-Informationen an, die den Datentyp sowie jede Längenbeschränkung, die dem Attribut auferlegt wird, beinhalten. Im obigen Beispiel ist die Mitarbeiter-ID die „aktive“ Spalte und die Maximallänge von 16 Zeichen wird nur auf das Mitarbeiter-ID-Feld angewendet. Wenn ein Attribut nicht modifiziert werden kann, entweder aufgrund von Verzeichnisbeschränkungen oder Einschränkungen des Editors, erscheint eine weitere Statuszeile, die darauf hinweist, dass das Attribut nicht geändert werden kann.
B. Navigation – Der Editor kann gesteuert werden, indem Sie entweder auf eine beliebige Zelle klicken oder indem Sie eins der verschiedenen Navigations Tastenkürzel benutzen:
TAB / Shift-TAB – Zur nächsten/vorherigen Spalte springen
Eingabe / Pfeiltaste Unten – Springt zur nächsten Reihe
Pfeiltaste Oben – Springt zur vorherigen Reihe
Wenn die momentan aktive Spalte sich ändert, zeigt die Kopfzeile jeweils an, ob die Spalte aktualisiert werden kann.
C. Editing – Kein Editor wäre vollständig ohne flexible Änderungsmöglichkeiten. Ein Attribut kann geändert werden, indem entweder einfach der Wert geändert und anschließend die Enter-Taste betätigt wird oder durch das Springen zu einer anderen Zelle. Bei der Umsetzung von Änderungen stehen u.a. folgende Tastenkürzel zur Verfügung:
Steuerung-C – kopiert den ausgewählten Text
Steuerung-X – schneidet den ausgewählten Text aus
Steuerung-V – fügt den zuletzt kopierten Text ein
Steuerung-Z – macht die letzte Änderung rückgängig (im Edit-Modus)
Steuerung-A – markiert alles
F12 – Drücken Sie F12, wird die letzte Änderung wiederhergestellt
Shift + F3 – Drücken Sie Shift + F3, werden die Inhalte eines beliebigen ausgewählten Textes in ausschließlich Kleinbuchstaben, Großbuchstaben oder gemischte Groß- und Kleinschreibung geändert.
Search and Replace (Suchen und Ersetzen) – Benutzen Sie die Finden/Ersetzen-Funktion, um schnell Massenänderungen an mehreren Einträgen vorzunehmen.
D. Changing Editing Behavior (Bearbeitungsverhalten ändern)
Auto Edit Mode (F2) – Sie können den Editor so einstellen, dass er entweder automatisch in den Edit-Modus geht oder erst durch einen Doppelklick oder die Betätigung der F2-Taste.
Auto Select All Mode – Der aktuelle Wert eines Attributs kann entweder ausgewählt werden oder der Cursor kann ans Ende des aktuellen Werts platziert werden, abhängig von den Vorzügen des Users und der Art der Änderungen, die durchgeführt werden.
E. Modification Indicator – Wenn ein neuer Wert eingegeben wird, zeigt der Editor einen sichtbaren Schreib-Indikator neben dem neuen Wert, um daran zu erinnern, dass eine Änderung vorgenommen wurde.
F. Modification Statistics – Im unteren Bereich des Fensters werden Änderungsstatistiken eingeblendet, die die Anzahl der ungesicherten Änderungen sowie die Anzahl der geänderten Objekte (Reihen) anzeigen. Nach einem Klick auf „OK“ oder „Commit“ wird eine Fortschrittsleiste angezeigt.
G. Terminal Server Attributes – Der Editor unterstützt auch die Änderung von Terminal-Server-Attributen (TSE), obwohl Terminal-Server-Daten (TSE) nicht wie andere Verzeichnisinformationen in Active-Directory-Attributen gespeichert werden. Beachten Sie: TSE-Daten können bei der Wiederherstellung und Aktualisierung extrem langsam sein. Jede Verzeichnisabfrage, die TSE-Felder enthält, sollte nur verwendet werden, wenn es nötig ist.
H. Importing – Siehe Import-Abschnitt für weitere Informationen zum Importieren in den Editor.
Weitere Funktionen
Resizable Window – Das Fenster kann in seiner Größe angepasst werden, um Scrollen auf ein Minimum zu reduzieren. Die Größenanpassung wird gespeichert, sodass der Editor beim erneuten Öffnen in der vorherigen Größe angezeigt wird.
Auto Column Resize – Es ist ein Button in der Tool-Leiste vorhanden, mit dem alle Spalten des Editors in ihrer Größe an die Inhalte angepasst werden können.
Remote Control
Die Konfiguration der STRCM-Optionen wird durch eine standardmäßige .INI-Datei ausgeführt. STRCM verwendet diese Konfigurationsinformationen, um die ferngesteuerte Anzeige, Installation und weitere Optionen festzulegen. Obwohl STRCM in erster Linie für die automatische Installation und Verwaltung von VNC-basierten Fernsteuerungsprodukten entwickelt wurde, ermöglicht seine flexible Konzeption die Verwendung vieler anderer Fernsteuerungsprodukte.
Die wichtigsten Funktionen:
Automatische Installation von Fernsteuerungssoftware (Remote Control (RC) Software)
Automatisches Starten und Beenden von RC-Software
Optionale automatische Entfernung von RC-Softwarediensten und -Dateien
Remote-Passwort und -Konfiguration (nur VNC)
Multidomain und Sessions
Multi-Domain-Unterstützung
Unterstützt Mehrfach-Domain-Umgebungen, wobei jede Domain jederzeit angezeigt werden kann und verfügbar ist. Synchronisation durch einen einzigen Mausklick!
Sessions und offene Dateien
Betrachten Sie alle offenen Sessions und Dateien auf jedem Server und trennen Sie die Verbindung zu einem oder mehreren Usern mit Leichtigkeit.
Ereignisse
Vereinfachen Sie das Überwachen von Ereignissen mit Hyenas “one-click”-Zugriff zum Event-Log eines jeden Computers.
Exporter
Hyena Exporter (in allen Lizenzen enthalten)
Der Hyena Exporter ist ein gesondertes Programm, im Lizenzpreis von Hyena Enterprise enthalten.
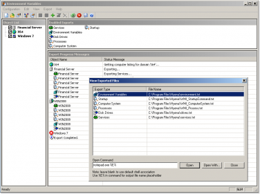
Der Exporter unterstützt den Export von verschiedenen Systemwerten wie z.B. Services, Shares, Windows NT users and groups, Security settings for files, shares, printers, services, and registry, WMI information, Files and directories, including version information, Active Directory, including user photos, Network settings (tcp/ip address, network cards, etc.), Account and audit policies in eine Datenbank, oder Tabellenkalkulation.
Exporter Pro currently provides output of:
Services
Computers
Shares
Disk Space
Printers
Windows NT users and groups
Local workstation users and groups
Security settings for files, shares, printers, services, and registry
WMI information
Files and directories, including version information
Registry, including 64-bit
Active Directory, including user photos
Network settings (tcp/ip address, network cards, etc.)
Scheduled Tasks
User Rights
Account and audit policies
Logged on users
File server sessions
Terminal Server sessions and processes
Open Files
The registry, WMI, File/Directory, and Active Directory export options utilize user-definable templates for an unlimited number of possible output configurations. Exporter Pro also supports exporting and consolidation of logon-related information (such as user last logon) from all domain controllers.
Windows-Dienstprogramme
Exporten und Berichten
| Hyena setzt den Maßstab bei einfachen Exporten und Berichten für ein breites Spektrum an Systeminformationen. Exportierte Informationen können in die Zwischenablage kopiert, direkt an Microsoft Excel gesendet oder in eine Datei gespeichert werden. | |
Export und Reporting
Windows-Dienstprogramme verfügen über keinerlei Möglichkeiten, Informationen über Ihre Netzwerkkonfigurationen zu extrahieren, zu drucken oder über sie zu berichten. SystemTools bietet innovative und kostengünstige Lösungen, um Informationen von jedem Windows-Server und jeder Windows-Workstation zu extrahieren, einschließlich Active Directory.
Export-Optionen
Hyena setzt den Maßstab bei einfachen Exporten und Berichten für ein breites Spektrum an Systeminformationen. Exportierte Informationen können in die Zwischenablage kopiert, direkt an Microsoft Excel gesendet oder in eine Datei gespeichert werden.
Ja, es ist wirklich so einfach.
Hyena bietet unter anderem folgende Export-Optionen:
Einfacher Microsoft-Excel-Export – Hyena macht das direkte Senden jeglicher Informationen, einschließlich Active-Directory-Abfrageergebnisse, an Microsoft Excel zu einer schnellen Angelegenheit. Diese Fähigkeit kann auch individuell angepasst werden, falls ein weiteres Tool verwendet werden muss.
Kompatibilität mit Zwischenablage – Hyena kann jede ausgewählte Information, einschließlich Active-Directory-Daten, direkt in die Windows-Zwischenablage kopieren, sodass sie schnell und einfach in eine andere Anwendung, einschließlich Microsoft Excel, eingefügt werden kann.
Exporter-Pro-Integration – Ausgewählte Objekte in Hyena können Exporter Pro zugeführt werden, um einen schnellen und einfachen Export zu gewährleisten. Exporter Pro ist in Hyena enthalten und bietet so eine unschlagbare Kombination zur Systemverwaltung.
- windows system administration
- Hyena Systemtools Dienste und Laufwerke
- Hyena Systemtools Computer
- Benutzerverwaltung-AD-Gruppenverwaltung
- aktuelle Attribut-Informationen
- Remote Control
- Multidomain und Sessions
- Exporter
- Windows-Dienstprogramme
- Exporten und Berichten
- Export und Reporting
- Export-Optionen
Hyena Systemtools Dienste und Laufwerke
Windows besitzt integrierte Planungssysteme, die dazu da sind, bestimmte Aufgaben zu bestimmten Zeiten auszuführen. Die in Windows integrierten Tools bieten dem Administrator wenig Möglichkeiten, über eine Konsole geplante Aufgaben zu sichten oder zu verwalten. Hyena bietet einfachsten Zugriff auf alle geplanten Jobs und Tasks auf allen Windows NT/2000 Workstations und Servern.
Hyena erlaubt das Visualisieren und Kontrollieren aller Dienste und Laufwerke auf jedem Computer in Ihrem Netzwerk, inklusive der Änderung des Status der Dienste und der Optionen für den Startup für mehrere Computer gleichzeitig.
Hyena´s Jobplaner Funktionen umfassen:
• Anzeigen aller geplanten Jobs auf einem oder vielen Computern gleichzeitig
• Hinzufügen, Modifizieren oder Löschen von geplanten Jobs. Neue Jobs können sie sofort ausführen lassen oder zu jedem beliebigen Termin (day-of-week oder day-of-month Kombination)
• Planen von Jobs, die auf mehreren Computern gleichzeitig laufen sollen, mit Logging Optionen und einstellbaren Intervallen
Hyena unterstützt sowohl Windows NT Jobplaner, als auch den neueren Taskplaner, der im Internet Explorer 5 und Windows 2000 integriert ist. Mit Hyena haben Sie direkten Zugriff zu den Job Einstellungen des Taskplaners auf jedem entfernten PC.
Hyena bietet die sehr wichtige Möglichkeit, Taskplaner Aufgaben zu clonen (kopieren). Ein oder mehrere Referenz-Tasks können so von einen ausgesuchten Source-Computer auf jede beliebige Menge andere Target-PCs übertragen werden.




