Systemtools Exporter
Systemtools Exporter
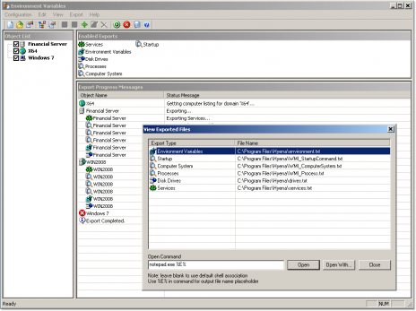
Hyena Exporter (in allen Lizenzen enthalten)
Der Hyena Exporter ist ein gesondertes Programm und ist im Lizenzpreis von Hyena Enterprise enthalten.
Der Exporter unterstützt den Export von verschiedenen Systemwerten wie z.B. Services, Shares, Windows NT users and groups, Security settings for files, shares, printers, services, and registry, WMI information, Files and directories, including version information, Active Directory, including user photos, Network settings (tcp/ip address, network cards, etc.), Account and audit policies in eine Datenbank, oder Tabellenkalkulation.
Exporter Pro currently provides output of:
Services
Computers
Shares
Disk Space
Printers
Windows NT users and groups
Local workstation users and groups
Security settings for files, shares, printers, services, and registry
WMI information
Files and directories, including version information
Registry, including 64-bit
Active Directory, including user photos
Network settings (tcp/ip address, network cards, etc.)
Scheduled Tasks
User Rights
Account and audit policies
Logged on users
File server sessions
Terminal Server sessions and processes
Open Files
The registry, WMI, File/Directory, and Active Directory export options utilize user-definable templates for an unlimited number of possible output configurations. Exporter Pro also supports exporting and consolidation of logon-related information (such as user last logon) from all domain controllers.

